This website requires JavaScript.
Explore
Help
Register
Sign In
sayurinana
/
agent-aide
Watch
1
Star
0
Fork
0
You've already forked agent-aide
Code
Issues
Pull Requests
Actions
Packages
Projects
Releases
Wiki
Activity
Files
33372e5102b4e394659a2df4d80d262ca652c0ff
agent-aide
/
.aide
/
diagrams
/
subplan5-commands.png
sayurinana(vm)
46435c031c
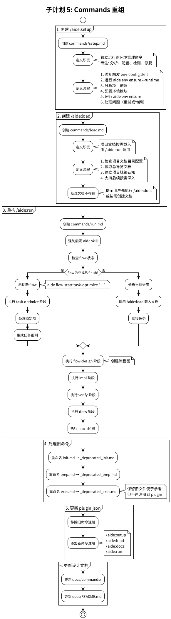
[aide] flow-design: 流程图设计完成: 1个总体流程图 + 6个子计划流程图
2025-12-15 17:58:46 +08:00
152 KiB
582x2106px
Raw
History